Your suggested change has been received. Thank you.

close

Suggest A Change

https://thales.na.market.dpondemand.io/docs/dpod/services/kmo….

back

Flutter plugin

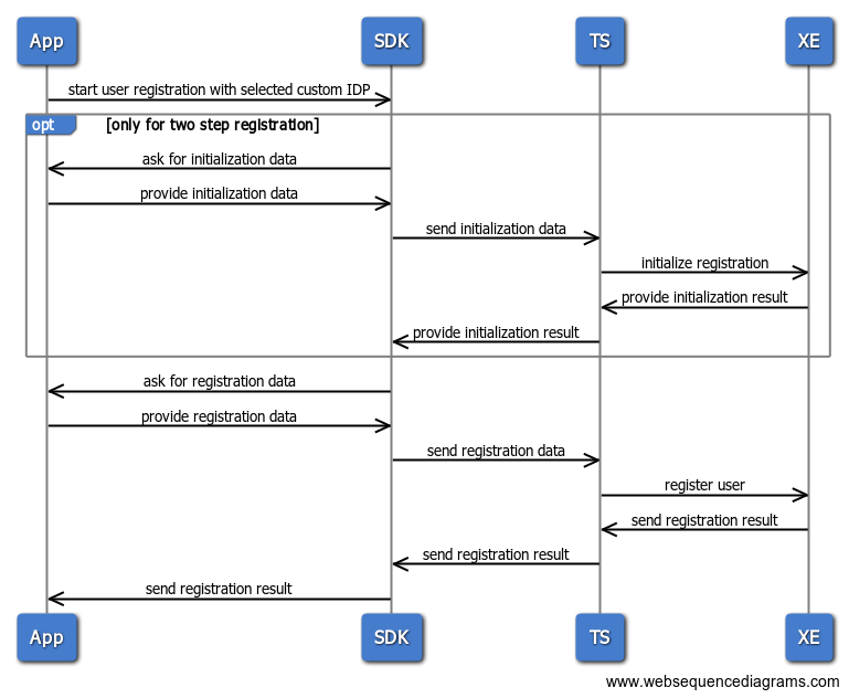
User registration

search